Perkembangan teknologi sering melaju lebih cepat daripada kesiapan sistem yang ada. Inovasi memang membuka peluang baru, tetapi juga membawa risiko yang belum tentu terasa hari ini, namun bisa berdampak besar di masa depan.
Dalam dunia kriptografi, komputasi kuantum menjadi isu yang semakin diperhatikan. Di tengah diskusi tersebut, komunitas membahas BIP 360, sebuah proposal teknis yang dirancang untuk memperkuat keamanan jaringan Bitcoin.
BIP 360 Minimalkan Risiko Quantum Computing pada Bitcoin
BIP 360 diperkenalkan pada akhir 2024 sebagai proposal yang mengusulkan tipe output baru bernama Pay-to-Merkle-Root (P2MR). Proposal ini lahir dari kekhawatiran terhadap potensi kemunculan Cryptographically Relevant Quantum Computers (CRQCs).
“Ancaman utama terhadap Bitcoin dari Cryptographically Relevant Quantum Computers (CRQCs) adalah potensi untuk mematahkan kriptografi kunci yang mengamankan tanda tangan digital yang digunakan dalam Bitcoin,” seperti tercantum pada dokumen BIP 360.
CRQCs adalah komputer kuantum yang secara teori mampu menjalankan algoritma Shor secara efektif. Algoritma ini dapat menyelesaikan Discrete Logarithm Problem jauh lebih cepat dibandingkan metode komputasi klasik.
Jika hal itu terjadi dalam skala praktis, private key bisa diturunkan dari public key dalam skema Elliptic Curve Cryptography (ECC) yang digunakan Bitcoin. Proses ini dikenal sebagai quantum key recovery.
Artinya, fondasi keamanan tanda tangan digital Bitcoin akan terancam apabila kemampuan komputasi kuantum berkembang. Meski belum terjadi, skenario ini mulai diperhitungkan secara serius.
Dalam dokumen BIP 360, pengembang membedakan dua jenis ancaman: long exposure attack dan short exposure attack. Long exposure terjadi saat public key terekspos lama di blockchain, sedangkan short exposure terjadi saat public key hanya muncul sementara di mempool.
Apa Itu P2MR dan Mengapa Berbeda dari Taproot?
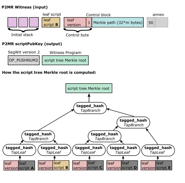
Secara teknis, P2MR dirancang mirip dengan Pay-to-Taproot (P2TR) yang diperkenalkan melalui BIP 341. Namun perbedaannya terletak pada satu hal penting: P2MR menghapus mekanisme key path spend.
Pada P2TR, output merupakan kombinasi antara internal key dan Merkle root dari script tree. Sementara itu, P2MR hanya melakukan komitmen terhadap Merkle root tanpa menyertakan internal key.
Secara sederhana, ini bisa dianalogikan seperti brankas yang memiliki dua cara untuk dibuka: kunci utama dan kombinasi rahasia. Pada Taproot, kedua jalur itu tersedia. Di P2MR, “kunci utama” dihilangkan, sehingga hanya kombinasi berbasis script yang bisa digunakan.

Dengan dihilangkannya internal key, jalur pengeluaran berbasis key path yang berpotensi mengekspos public key dalam jangka panjang ikut dihapus. Inilah inti dari pendekatan mitigasi risiko long exposure attack pada serangan kuantum.
“Output ini dirancang untuk memberikan perlindungan kepada pengguna terhadap serangan kuantum long exposure, sekaligus menyediakan output yang praktis untuk penggunaan tanda tangan post–quantum apabila skema tersebut diadopsi di masa depan,” jelas pengembang.
P2MR menggunakan SegWit versi 2 dengan address berawalan “bc1z”. ScriptPubKey-nya terdiri dari OP_2 yang diikuti hash 32 byte Merkle root, sedangkan saat dibelanjakan, witness harus menyertakan leaf script dan control block sesuai kedalaman Merkle tree.
Proses validasinya mengikuti logika script path spend pada Taproot, termasuk perhitungan tapleaf dan tapbranch hash. Bedanya, tidak ada komitmen public key internal, sehingga tetap kompatibel dengan Tapscript dan BIP 342, tetapi minim eksposur terhadap komuptasi kuantum.
Trade-off, Soft Fork, dan Masa Depan Bitcoin
P2MR bukan tanpa kompromi. Karena menggunakan path spend, ukuran witness-nya lebih besar dibandingkan P2TR key path spend. Namun jika dibandingkan dengan P2TR script path spend, P2MR lebih ringkas karena tidak menyertakan internal public key.
“Hal ini karena P2MR tidak memerlukan penyertaan internal public key dalam control block untuk membuka dan membelanjakan sebuah output. Oleh karena itu, witness P2MR akan selalu 32 byte lebih kecil dibandingkan witness P2TR script path spend yang setara,” tulis pengembang.
Dari sisi privasi, penggunaan P2MR secara langsung menunjukkan bahwa transaksi memakai script tree karena tidak tersedia opsi key path. Namun, ketika sama-sama menggunakan script path spend, tingkat privasinya tetap setara dengan P2TR.
Secara implementasi, P2MR dirancang sebagai soft fork dan bersifat opt-in. Taproot tetap dapat digunakan, sementara pengguna yang ingin mitigasi long exposure quantum attack bisa memilih P2MR. Pendekatan ini sejalan dengan prinsip “prepared, not scared”.
Pernyataan Baru Adam Back Bikin Heboh Soal Ancaman Kuantum Bitcoin
Status BIP 360 saat ini masih draft, meski telah masuk ke repositori resmi BIP. Proposal ini juga membuka jalur integrasi post-quantum signature melalui Tapscript dan juga mekanisme OP_SUCCESSx tanpa perubahan drastis pada arsitektur Bitcoin.
Dengan demikian, BIP 360 bukan respons berlebihan terhadap ancaman kuantum. Proposal ini lebih tepat dilihat sebagai langkah defensif bertahap yang memberi opsi tambahan bagi pengguna untuk bersiap menghadapi potensi era komputasi kuantum.
Itulah rangkuman berita kripto hari ini yang bisa kamu simak untuk mengikuti perkembangan dunia aset digital dan teknologi blockchain. Tetap pantau Blockchain Media Indonesia untuk update terbaru seputar pasar kripto, berita bitcoin, hingga panduan belajar crypto untuk kamu yang masih pemula. [dp]
Disclaimer: Konten di Blockchainmedia.id hanya bersifat informatif, bukan nasihat investasi atau hukum. Segala keputusan finansial sepenuhnya tanggung jawab pembaca.


