Ancaman komputasi kuantum terhadap industri kripto masih menjadi sorotan utama. Di tengah kekhawatiran bahwa superkomputer dapat menembus sistem kriptografi, pendiri Ethereum, Vitalik Buterin, memaparkan roadmap untuk memperkuat jaringan dari risiko tersebut.
Titik Lemah Ethereum di Tengah Ancaman Quantum
Buterin melalui unggahan di X pada Jumat (27/02/2026) menyebut ada empat area Ethereum yang rentan terhadap ancaman quantum, yakni tanda tangan validator, penyimpanan data, tanda tangan pengguna, dan zero-knowledge proofs.
Keempat komponen tersebut dinilai paling berisiko jika komputasi kuantum mampu menembus sistem kriptografi yang digunakan oleh jaringan Ethereum saat ini.
Untuk validator, Ethereum menggunakan Boneh-Lynn-Shacham (BLS). Ia mengusulkan migrasi ke tanda tangan berbasis hash yang tahan terhadap kuantum, sejalan dengan konsep “Lean Ethereum” yang diperkenalkan Justin Drake pada 2025.
Namun, tantangan utama integrasi mekanisme tersebut terletak pada pemilihan fungsi hash yang tepat.
“Ini bisa jadi ‘fungsi hash terakhir jaringan Ethereum’, sehingga penting untuk memilihnya dengan sangat bijak,” ujar Buterin.
Isu ketahanan terhadap serangan quantum bukan hanya membayangi Ethereum. Dalam beberapa waktu terakhir, diskusi mengenai daya tahan Bitcoin dan berbagai blockchain lain terhadap komputasi kuantum juga semakin menguat.
Reformasi Penyimpanan Data dan Akun Pengguna
Di sektor penyimpanan (blob), Ethereum menggunakan Kate-Zaverucha-Goldberg (KZG) untuk menyimpan dan memverifikasi. Ke depan, sistem ini diganti dengan Zero-Knowledge Scalable Transparent Argument of Knowledge (STARKs) yang tahan terhadap quantum.
Secara teori, mekanisme tersebut memang lebih aman. Namun, implementasinya tidak sederhana dan membutuhkan pekerjaan teknis yang kompleks sehingga harus dilakukan secara hati-hati.
“Ini tidak masalah, tetapi aspek logistiknya menjadi lebih rumit jika ingin mendukung pemilihan blob secara terdistribusi. Ringkasnya, hal ini masih dapat dikelola, namun membutuhkan banyak pekerjaan rekayasa teknis,” tuturnya.
Tantangan berikutnya menyangkut akun pengguna. Saat ini Ethereum menggunakan ECDSA sebagai standar tanda tangan kriptografi. Solusinya adalah memungkinkan akun memakai berbagai skema signature, termasuk yang berbasis lattice.
Namun, quantum-resistant signature lebih berat secara komputasi dan bisa meningkatkan gas fee. Karena itu, Buterin mengusulkan solusi jangka panjang berupa agregasi tanda tangan dan proof secara rekursif di level protokol agar overhead gas dapat ditekan hingga mendekati nol.
Bukti Quantum dan Efisiensi Jaringan
Masalah terbesar lainnya adalah zero-knowledge proofs yang tahan terhadap ancaman quantum computing. Buterin menyebut bukti jenis ini sangat mahal jika dijalankan langsung di jaringan blockchain.
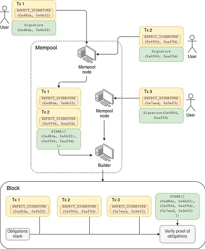
Sebagai solusi, ia kembali menekankan pendekatan agregasi rekursif. Alih-alih memverifikasi setiap tanda tangan dan proof satu per satu, jaringan dapat menggunakan satu “validation frame” utama yang mewakili ribuan verifikasi sekaligus.
“Dengan cara ini, satu blok dapat ‘memuat’ seribu validation frame, yang masing-masing berisi tanda tangan 3kB atau bahkan proof sebesar 256kB,” jelasnya. Dengan mekanisme tersebut, biaya dapat tetap terkendali meski tingkat kompleksitas meningkat.

Langkah ini menunjukkan bahwa Ethereum tidak sekadar bereaksi terhadap ancaman kuantum, tetapi mencoba mengantisipasinya sejak dini. Jalan menuju quantum-resistance memang panjang, namun fondasinya mulai dibangun hari ini.
Itulah rangkuman berita kripto hari ini yang bisa kamu simak untuk mengikuti perkembangan dunia aset digital dan teknologi blockchain. Tetap pantau Blockchain Media Indonesia untuk update terbaru seputar pasar kripto, berita bitcoin, hingga panduan belajar crypto untuk kamu yang masih pemula. [dp]
Disclaimer: Konten di Blockchainmedia.id hanya bersifat informatif, bukan nasihat investasi atau hukum. Segala keputusan finansial sepenuhnya tanggung jawab pembaca.


